AI解读功能
将产品手册、操作指南交给AI,让扫码用户自行提问、快速获取答案。既能减少人工讲解成本,也能增强二维码的专业感与品牌可信度。
一、功能介绍
AI解读功能适用于包含大量文字文件内容的二维码。扫码用户可以通过对话框向AI提问,AI将自动从二维码内容中提取信息并回答问题,帮助扫码者更快获取重点信息。
- 提升二维码的专业形象:让你的二维码更智能可靠,提升信任感与品牌形象
- 大幅减少人工讲解成本:常见问题交给AI回答,减少重复沟通
- 扫码体验更好:用户扫码即可提问,快速理解内容,使用更顺畅。
二、扫码体验
扫描下方二维码,快速体验AI解读功能的使用效果:

三、典型应用场景与价值
| 常见提问 | 业务价值 | ||
|---|---|---|---|
| 场景类型 | 产品说明书 | 这款设备最长待机多久? | 提升客户满意度和转化率 |
| 场景类型 | 设备操作手册 | 指示灯异常报警,怎么处理? | 降低一线员工培训成本,保障标准化操作 |
| 场景类型 | 建筑技术交底 | 混凝土浇筑后养护时间多长? | 规范施工流程,强化安全管理 |
| 场景类型 | 医疗宣教 | 全麻手术后多久可进食? | 减轻医护人员人工解释负担 |
| 场景类型 | 旅游路线介绍 | 三人团费用包含什么? | 让游客自助了解行程细节,提升转化率 |
| 场景类型 | 政务办事指南 | 办理退税需要带哪些资料? | 降低窗口咨询量,加速办事流程 |
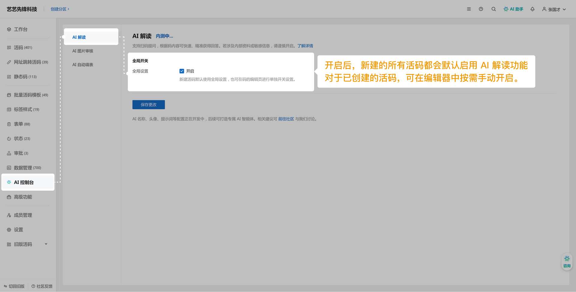
四、如何开启 AI 解读功能?
目前功能正处于灰度内测阶段,部分高级版用户已开放抢先体验。你可按以下路径开启使用:
编辑器入口
- 登录草料后台,进入二维码编辑页
- 点击页面右下角【AI解读】按钮,开启问答功能
- 保存后,扫码即可看到AI解读入口

工作台入口
- 登录草料后台
- 左边菜单栏,找到AI控制台
- 在AI控制台中开启【AI解读】功能

提示:当前仅支持单码开启,批量码和H5打开方式的码暂不支持
五、常见问题
-
AI可以解读二维码中的哪些内容?
支持:所有文本内容,文件中的文字(PDF,word,excel,PPT等)
暂不支持:图片视频、跳转链接,动态档案数据(如表单提交记录等) -
使用的AI模型是什么?
接入的是DeepSeek V3模型。 -
使用次数是否有限制?
当前AI解读功能处于内测阶段,面向部分付费用户开放。内测期间使用次数不限,你可在实际场景中充分测试功能表现与适用性。
六、AI 解读功能正在持续升级
AI解读功能仍在持续迭代中,接下来我们将逐步增加更多能力,例如:
- 用户自行设置提示词:让AI解读功能更贴合具体业务场景
- 支持修改AI名称与Logo:与用户自身品牌保持一致,更加专业可靠
- 提供使用分析看板:例如查看问答次数,扫码用户的常见问题等
草料的每一次优化都离不开用户真实的使用反馈。欢迎你在使用过程中提出任何建议或问题,帮助我们做得更好、更贴合你的实际需求。前往草料社区发表讨论 ›